FileZilla FTP를 통해 FTP 서버에 접속하는 방법입니다.
아래 사이트에 접속합니다.
https://filezilla-project.org/

Download FileZilla Client 버튼을 클릭합니다.

Download 버튼을 클릭합니다.

Download 버튼 하나가 있고 Select 버튼 세 개가 있습니다.
Download 버튼을 클릭합니다.






Next 신공으로 설치합니다.

실행하면 이렇게 나옵니다.
위의 Quickconnect 영역에서 Host와 Username, PW와 Port를 입력하면 빠른 연결이 가능합니다.

처음 연결하게되면 해당 Host의 PW를 저장할거냐고 묻습니다.
원하는 것을 고르면 됩니다.

연결이 완료되면 이렇게 나타납니다.
왼쪽 영역은 로컬 PC 디렉터리, 오른쪽 영역은 서버 디렉터리입니다.

PC에서 서버로 업로드하려면, 업로드할 파일이나 폴더 선택 후 마우스 우클릭 -> 업로드 버튼을 누르면 됩니다.

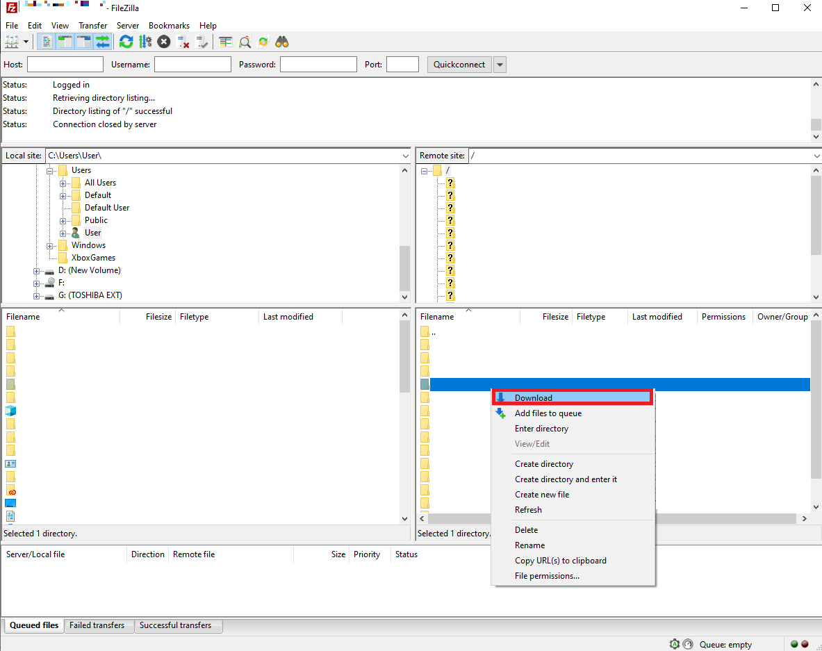
서버에서 파일이나 폴더를 받으려면 선택 후 마우스 우클릭 -> 다운로드 버튼을 누르면 됩니다.
'Tool' 카테고리의 다른 글
| [Tool] C, C++ 컴파일러 Dev C++ (0) | 2022.10.28 |
|---|---|
| [Tool] C# .Net Reversing 도구 dotPeek (0) | 2022.10.27 |
| [Tool] PHP Tester - 온라인 PHP 코드 실행 사이트 (0) | 2022.10.26 |
댓글